Skip to main content

SDK API Policy

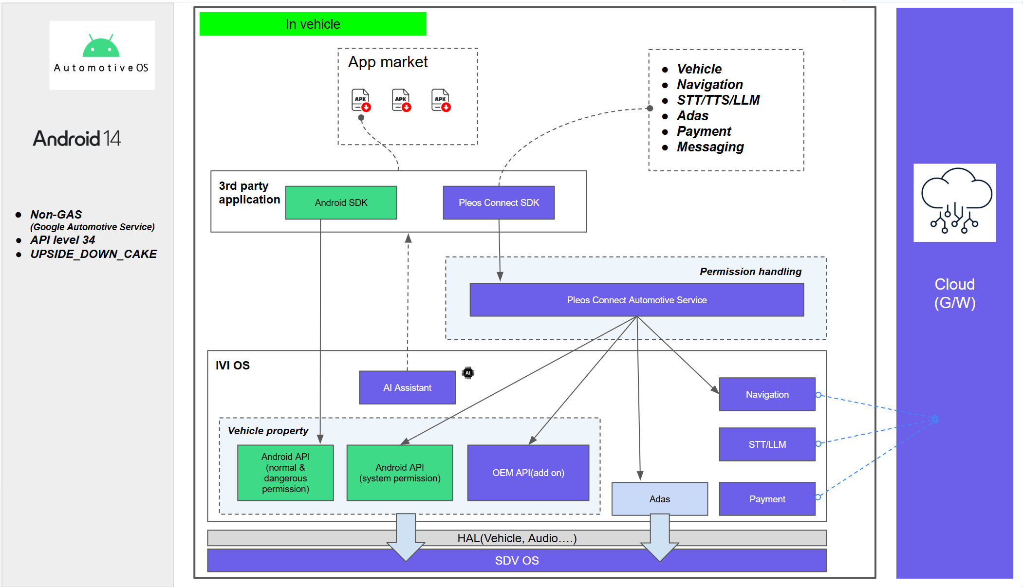
This page describes Pleos Connect SDK API policies, including AAOS Alignment and backward compatibility.

API Design Principles: AAOS Alignment

Pleos Connect SDK adheres to the AAOS Alignment policy to minimize platform fragmentation and maximize app portability when APIs with the same or similar functionality are added to AAOS.

  • Standard First Policy: If an API with the same or similar functionality already exists in the AAOS standard, the use of the standard API is recommended, and Pleos Connect SDK does not provide duplicate functionality.
  • Provision of Extended Features: Pleos Connect SDK provides dedicated APIs only in areas where access via AAOS standard APIs is not possible or where manufacturer-specific security and specialized control are required.
Pleos Connect API Policy

Backward Compatibility and Migration

In line with the evolution of vehicle platforms, SDK-specific features may be incorporated into future AAOS standard specifications. In such cases, the SDK supports developer migration as follows:

  • Compatibility Assurance: Even if a specific API of Pleos Connect SDK is adopted into the AAOS standard, the existing SDK API will maintain backward compatibility for at least two major versions.
  • Stable Transition: Developers can maintain existing code and gradually transition to the next-generation standard API during a sufficient grace period.

Criteria for API Selection (AAOS vs Pleos Connect SDK)

When developing an app, determine which API to use based on the nature of the required data or control functions and reflect this in the design.

CategoryAccess PathExample Functions
Standard DataAAOS Car APISpeed, gear status, outside temperature, fuel level, etc.
Specialized FeaturesPleos Connect SDKManufacturer-specific seat control, specialized lighting, unique security authentication, etc.

API Compatibility by Vehicle Model

The supported APIs vary depending on the Pleos Connect vehicle model. For details, please refer to the API Compatibility & Availability document.

caution
  • Fused Location SDK and ADAS SDK are currently in preparation and will be available soon.
  • It is not recommended to directly reference and branch process based on different VHAL Property IDs for each vehicle model.
  • If a special property not provided by Pleos Connect SDK API or AAOS standard API is required, please request a review from the technical support team before implementing it directly.